Real-Time Bidding
A New Frontier of Computational Advertising Research

Jun Wang and Shuai Yuan, University College London
Xuehua Shen, iPinyou
Samuel Seljan, AppNexus
About us
• Dr Jun Wang and Shuai Yuan from University

College London
– Media future research group
– Computational advertising (big data analytics

and web economics)

• Dr Jun Wang is a Senior Lecturer (Associate
Professor) of Department of Computer Science,

UCL
• Shuai Yuan is Jun’s PhD student in CRS
(completing research status)

2
About us contd.
• Dr Xuehua Shen is CTO and co-founder of

iPinYou
– He received his PhD of Computer Science at
University of Illinois at Urbana-Champaign,
USA

iPinYou is the largest Demand Side Platform (DSP) and the leader of audience
targeting and real-time advertising in China. It makes intelligent decision for more
than 3 billion ads impressions each day. In the past two years, iPinYou is the pioneer
of programmatic buying of display media in China and organizes the annual RTB

Summit. It has more than 150 employees and is headquartered in Beijing and has
offices in Shanghai, Guangzhou, and Silicon Valley.
3
About us contd.
• Dr Samuel Seljan is a Quantitative Analyst at AppNexus
– Supply-side optimization
• to improve the allocation of impressions across RTB and non-RTB markets
• reserve price optimization

– He obtained a PhD in Political Science from the University of California, San
Diego

• AppNexus is one of the largest real-time advertising platforms (exchanges)
– Offers one of the most powerful, open and customizable advertising technology
platforms
– Serves Microsoft Advertising Exchange, Interactive Media (Deutsche Telekom),
and Collective Exchange
4
•

The background of RTB (25min)

Outline

– history, glossaries, fundamental challenges, players and their objectives
•

An empirical study of RTB auctions (15min)
– periodic features, bids’ distribution, daily pacing, frequency & recency control

•

Demand side optimisation (40min)
– bidding algorithms, conversion attribution

•

The iPinyou global bidding algorithm competition (30min, break 30min)

– results, prizes, how to participate
•

Supply side optimisation (40min)
– ad density, reserve prices, revenue channel selection, bid landscape
forecasting, pricing guaranteed delivery, data leakage

•

Financial methods in computational advertising (15min)
– game theory basic, ad options

•

Panel discussion (15min)

5
Part 1: The background of RTB
• Egyptians used papyrus to make sales

messages and wall posters (4000 BCE)
• In the 18th century, ads started to appear
in weekly newspapers in England

• Thomas J. Barratt has been called "the
father of modern advertising"

1806
1900
courtesy of Wikipedia

1890
1952
6
Ads can be not annoying

courtesy of lostateminor.com

7
Glossaries
• Real-Time Bidding is an important aspect of Programmatic buying, which is
getting more and more popular in Display (related) advertising. Another
major part of Online advertising is Sponsored search
• An Impression is an ad display opportunity which generates when a User
visits a webpage containing ad Placements
• The Publisher sends a bid request of this impression to an Ad network, or an
Ad exchange via his Supply side platform (SSP), then to Demand side
platforms (DSP) to reach Advertisers
• Usually, DSPs contact Data management platform (DMP) to check the
Segments of the current user, i.e., his intents or interests. Then a bid will be
computed for the Campaign
• The payment among these entities is usually in Cost per mille (CPM), but
sometimes could be Cost per click (CPC) or Cost per acquisition (CPA)

• If the advertiser wins the impression, his Creative will be displayed to the
user

8
The fundamental challenges
• To find the best match between a given user in a given context and a

suitable advertisement?
• To achieve the best campaign performance (e.g., ROI) within the budget
constraint?

• To generate the most revenue given the traffic and demand?
• To maintain a healthy environment so that users get less annoyed (both
quality and quantity)?

Computational advertising, AZ Border, 2008
Dynamics of bid optimization in online advertisement auctions, C Borges et al. 2007
Dynamic revenue management for online display advertising, G Roels and K Fridgeirsdottir, 2009
Advertising in a pervasive computing environment, A Ranganathan and RH Campbell, 2002

9
The simplified history of online (display) advertising

Real-time Bidding for Online Advertising: Measurement and Analysis, S Yuan et al., 2013

10
Direct sales
• Advertisers and publishers
talk to (4A) agencies
• Still popular in today’s
marketplace

27th Oct 1994, AT & T on HotWired.com
(78% CTR)
courtesy of Ad Age

11
Trading in ad networks
Why?
• After direct sales, some impressions
will remain unsold (remnants)
• Small publishers cannot find buyers
directly
Ad networks are first-level aggregators
of (long-tail) demand and supply.

courtesy of Admeld

12
Introducing the ad exchange
single ad network is easy

courtesy of www.liesdamnedlies.com

a few ad networks are manageable

hundreds of ad networks are nightmare

13
A video

courtesy of Internet advertising bureau, src: http://www.youtube.com/v/1C0n_9DOlwE

14
Introducing the ad exchange contd.
• Ad exchanges are
marketplaces
• Advertisers and
publishers have to rely
on tools to connect
• Real-Time Bidding
promotes user-oriented
bidding

Ad exchanges are second-level aggregators of demand and supply
15
The complex display ad eco-system

courtesy of LUMAscape 2011

16
A new picture in 2013
Demand side

courtesy of Rare Crowd

Aggregators

Supply side

17
Boundaries are getting blurry

Google is introducing display ads to search result pages
courtesy of Google

18
Introducing the Demand Side Platform (DSP)
• To connect to ad exchanges and SSPs
• To buy user-data from DMPs
• To provide campaign management
functions
• To bid by targeting rules and
optimisation algorithms
• To report and analyse the performance

A demand side platform (DSP), also called buy side optimizer and buy side
platform is a technology platform that provides centralized and aggregated
media buying from multiple sources including ad exchanges, ad networks and
sell side platforms, often leveraging real time bidding capabilities of these
sources.
IAB Wiki
courtesy of LUMAscape 2011

19
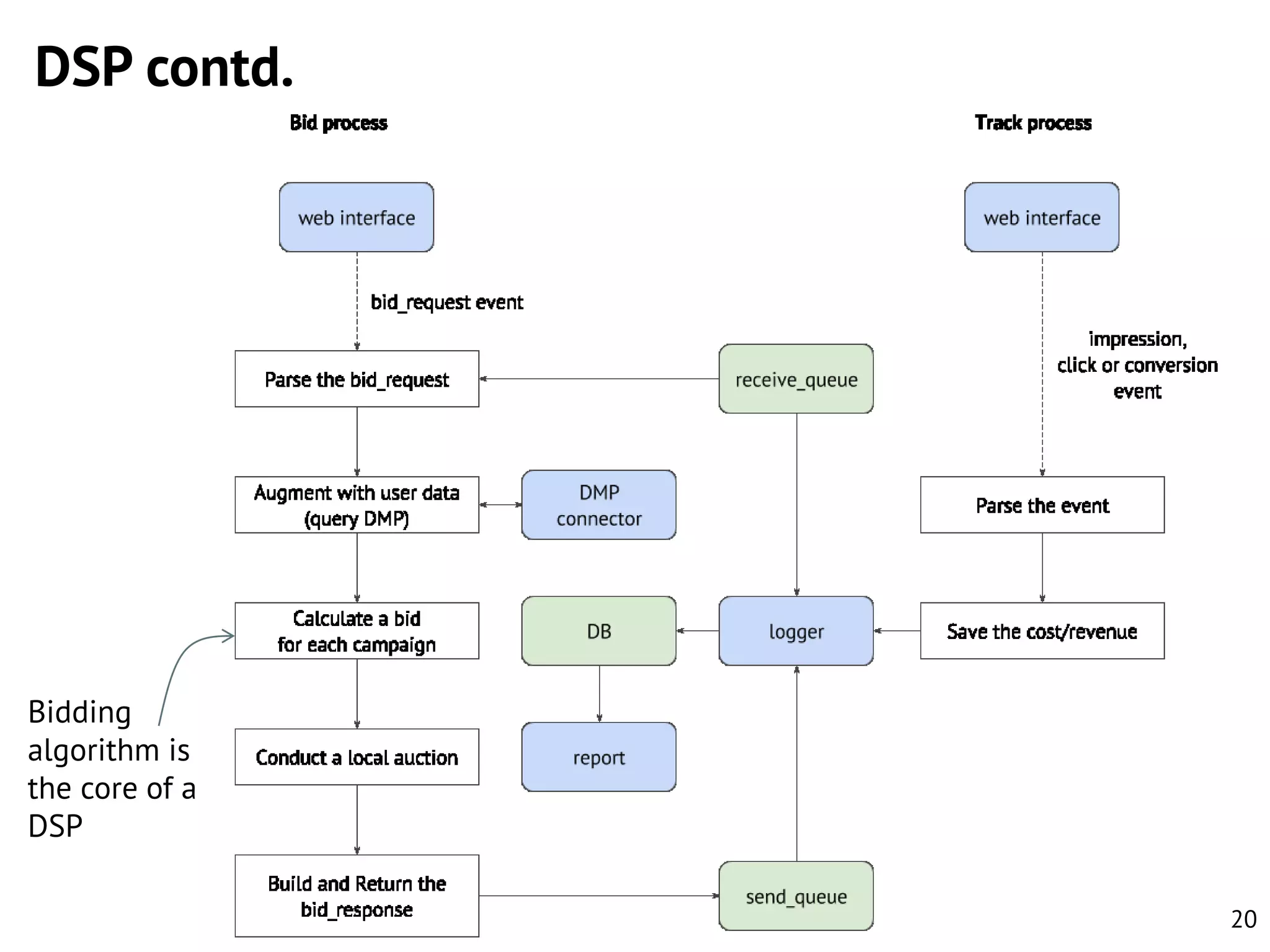
DSP contd.

Bidding
algorithm is
the core of a
DSP
20
Introducing the Supply Side Platform (SSP)
• To upload advertisements and rich media
• To traffick ads according to differing business
rules
• To target ads to different users, or content
• To tune and optimise
• To report impressions, clicks, post-click &

post-impression activities, and interaction
metrics
A sell side platform (SSP), also called sell side optimizer,
inventory aggregator, and yield optimizer is a technology
platform that provides outsourced media selling and ad network
management services for publishers.
IAB Wiki
courtesy of LUMAscape 2011

21
SSP contd.

Yield
optimisation
is the core
of a SSP
22
Introducing the Data Management Platform (DMP)
• To collect users’ online behaviour data across
websites
(Mainly via 3rd party cookies)

• To predict users’ segments (intents/interests)
bases on online behaviour data

• To answer the query of users’ segments
• To provide audience profiling and expansion
services
A Data Management Platform (DMP) is a system that allows
the collection of audience intelligence by advertisers and
ad agencies, thereby allowing better ad targeting in
subsequent campaigns.
IAB Wiki
courtesy of LUMAscape 2011

23
DMP contd.

The user base and the
learning engine are the cores
of a DMP

24
Behind the banner

cmsummit.com/behindthebanner
Behind the banner
(A visualization of the adtech ecosystem)
Adobe, 2013

25
Part 2: An empirical study of RTB
• To understand the bidding behaviours in RTB auctions
• To present some research challenges
• To help to get familiar with RTB in the real-world

• The data is from production DSP & SSP based in UK
– 52m impressions, 72k clicks, and 37k conversions from Feb to May 2013
• Started from convs/clicks and back-traced to imps

– 12m auctions from 50 placements from Dec 2012 to May 2013
• 16 websites of different categories

26
Periodic patterns

The numbers of imp (left) and click (right) both show
strong daily and weak weekly patterns,
corresponding to the normal human activity
27
Periodic patterns contd.

Daily periodic patterns for conv (left) and cvr (right) show that
people are less likely to convert during late night

28
Frequency distribution

The frequency against CVR plot from two different campaigns
Campaign 1 sets a frequency cap of 2-5 -> poor performance
Campaign 2 sets a frequency cap of 6-10 -> waste of budget
29
Recency distribution and conversion window

The recency factor affects the CVR (left)
Campaign 1 sets a long recency cap -> waste of budget
Campaign 2 sets a short recency cap -> poor performance
The wide conversion window (right)
challenges attribution models

30
Periodic patterns contd.

The winning bids peak at 8-10am due to intensive competition
31
Change of winner

Level of competition
(number of bidders)

The more bidders, the higher chance of winner change,
which makes it harder to detect a dynamic reserve price
32
Bids’ distribution
Accepted (p>0.05)

Rejected

AD test per auction

0.343

0.657

AD test per placement

0.000

1.000

CQ test per auction

0.068

0.932

The commonly adopted assumption of Uniform distribution or Log-normal distribution
were mostly rejected
• Anderson-Darling test for Normality
• Chi-squared test for Uniformity
Finding the best fit of bids’ distribution is important:
• Optimal reserve price
• Bid landscape forecasting
• etc.
And what’s the granularity? (placement, geographical location, time & weekday, etc.)

33
Budgeting and daily pacing

Real Time Bid Optimization with Smooth Budget Delivery in Online Advertising, KC Lee et al., 2013

34
Budgeting and daily pacing

35
A mixture of 1st and 2nd price auctions
• A high soft floor price can
make it 1st price auction
(In RTB, floor prices are not always
disclosed before auctions)

• In our dataset, 45% 1st price
auctions consumed 55%
budgets
• The complicated setting puts
advertisers in an unfavourable
position and could damage the
ad eco-system

36
Overview: references
•
•
•
•

•
•

The History of Advertising: How Consumers Won the War for Their Attention, HubSpot, 2013
blog.hubspot.com/the-history-of-advertising-war-for-consumer-attention-slideshare
How Cluttered Is the Advertising Landscape, Really? HubSpot, 2013
blog.hubspot.com/how-cluttered-is-advertising-landscape-timeline
Navigating Planet Ad Tech, MIT Technology Review, 2013
www.technologyreview.com/view/518551/the-evolution-of-ad-tech/
Internet Advertising: An Interplay among Advertisers, Online Publishers, Ad Exchanges and Web Users, S Yuan
et al., 2013
arxiv.org/abs/1206.1754
Ad exchanges: research issues, S Muthukrishnan, 2009
sites.google.com/site/algoresearch/start2.pdf
Behind the banner (A visualization of the adtech ecosystem), Adobe, 2013
cmsummit.com/behindthebanner/

37
Part 3: Demand side optimisation
• Bid optimisation
• Conversion attribution

38
Bid optimisation
• Input
– logs for auctions, impressions and
events
– targeting rules
– budgets and pacing preference

– internal/external user data

• The Decision Engine
– Gradient Boosting Regression
decision Tree, etc.
– fast & scalable

• Output
– to bid or not

– how much
39
Bid optimisation
• Baseline (constant or random, for exploration)
• Simple rule based (to bid high if the return is high)
– bid = base * pred_CTR / avg_CTR
– bid = conv_value * CVR * ROI

• Regression for estimation
– Generalised linear regression models (logistic, Bayesian probit, FTRL-Proximal,
etc.)

– Tree based models (random forest, gradient boosting regression tree, etc.)
– Neural networks and deep learning

40
Bid optimisation
• Looks good, but…
– metrics for evaluation?
– exploration vs.. exploitation (esp. for cold-start campaigns)
– risks (variance or confidence intervals from estimation)

– practical constraints (branding, overspending risks, inconsistent billing units, etc.)

• E-E problem
– Interactive collaborative filtering

– dimension deduction, correlation, etc.

• Risks
– Defining the Utility as the objective

– Portfolio theory
41
Metrics
• Top funnel metrics (to gain brand awareness)
– brand recall (awareness uplift)
– branded search
– direct website traffic

• Mid funnel metrics (to educate and engage the prospects)
– cost per new website visitor
– page view & form uplift

• Bottom funnel metrics (to generate value both online and offline)
– total conversion
– cost per conversion
– opportunity contribution (interested but not converted yet)
– revenue

courtesy of Adexchange

42
Transfer learning
• The Problem
– CTR is no good metrics but CVR is
too low

• Task
– To train on site visits

• Challenge
– Which site visits, and weight?
– Data availability

• Solution
– Similarity (contextual as a priori,
Bayesian)

Evaluating and Optimizing Online Advertising: Forget the Click, But There are Good Proxies, B Dalessandro, 2012

43
Conversion attribution problem

Dr Samuel Seljan from AppNexus

44
AppNexus
• AppNexus – Open and customizable advertising technology platform

•

Process over 50 Billion ad requests per day

•

Allow buyers to buy from over 90% of the web, including Facebook

•

Clients are advertisers, ad agencies, content providers, and ad networks

•

Major clients include:
• Microsoft
• Netflix
• eBay
• Zynga
• Interactive Media
• Orange - European telecom/media conglomerate

•

WPP - world’s second largest ad agency
45
Why advertise?

“Done well, advertising sends a whisper to your
impulses – a primal wind at the back of your neck,
suggesting where to go and what to do.”
-Don Draper

46
Fundamental question of advertising
• But, does advertising work?
•

Which ads work with what audience?

• Do the benefits of advertising outweigh it’s costs?
– Incremental revenue > Marginal cost?

47
Fundamental question of advertising
• The promise of digital advertising: precise measurement of users’ responses

to ads
• 1990s: Click tracking
• Compare CTRs across many, many dimensions:
• Campaign, image, time of day, region, location on page, gender, etc.
• Limitations?

48
Fundamental question of advertising
• The promise of digital advertising: precise measurement of users’ responses

to ads
• 1990s: Click tracking
• Compare CTRs across many, many dimensions:
• Campaign, image, time of day, region, location on page, etc
• Limitations?

• Late 2000s: Conversion tracking
• Conversion: when a user sees and ad and then takes an action, e.g. buys a pair or shoes
• Cost Per Action (CPA) payment: advertisers only pay when a conversion occurs
• Traders (agents of buyers) or sellers take on all the risk

• Does this answer the fundamental question of advertising?

49
Problems with CPA advertising
1.

Users often see many ads for the same brand on many sites

2.

Only includes online actions

3.

Causal inference – what does the association between seeing an ad and
converting mean?

4.

Ration of conversions per ads is often very small

–

Between 1-5 conversions per 100,000 impressions is common

–

Thus, takes many ads to learn “true” conversion rate.
•

For a one month campaign with a $5,000 budget, possible to learn conversion rate with
5% error on roughly 10 different web sites!

–

Difference between 1 and 5 conversions per 100,000 impression is difference
between a profitable and unprofitable campaign
50
Problems with CPA advertising
1.

Users often see many ads for the same brand on many sites
•

Which ad “is responsible” for the conversion?

•

Industry standard is “last touch” attribution
–
–

•

Previous graph is misleading!
Doesn’t show how many times a user saw ad

Connection to frequency optimization: creates a bias towards higher frequency ads
–

Last touch is the most recent ad, but we don’t know for sure that user even saw the
most recent ad – we just have a record of it

–

If effect of seeing ad is cumulative, this under weights importance of first view

51
Problems with CPA advertising
1.
–

2.
–

•

Users often see many ads for same brand on many sides
Which ad and site gets credit for the conversion?

No tracking of offline purchases
Technological and privacy challenges

3. The fundamental problem of causal inference
(Ad tech version)
Incremental revenue from ad j for user i =
Lifetime revenuei | i sees j– Lifetime revenuei | i does not see j
– But, each user either sees or does not see an ad so this cannot be calculated, even with
limitless data!
– Moreover, advertisers target users that are more likely to buy! (retargeting), thus lifetime
revenuei | i sees j is very likely to overestimate incremental revenue.
•

Most CPA optimization creates selection bias
Problems with CPA advertising
• Alternative framing: most CPA buying algorithms are predicting who is most

likely to buy and then focusing (targeting) buying on these users
• Thus, advertisers may see a lot of conversions associated with ads on some sites
on some users, but do not know how much revenue they would have had without
those ads

• Example: amazon targets ads at people who have recently searched for an item
on their website.
• These people are more likely to buy on Amazon than those who have not recently
searched
• But, they are also more likely to buy without seeing an ad
Problems with CPA advertising
•

Problem is more important for some brands than others
• For internet advertising, the potential scale of the problem can be considered by
thinking about:
Lifetime revenuei | i does not see digital ad
• For what types of campaigns is this likely to be a big problem? A small problem?

•

Principal agent problem: the people that need to understand this are the
brands themselves
• Agents buying for brands, do not have a short term incentive to solve problem
– they get paid per conversion!
• Selling more rigorous CPA optimization to brands is challenging

54
Solutions to problems with CPA advertising
Problem 1: Many ads per conversion
• AppNexus Solution 1: custom conversion attribution
• We track conversions, but allow clients to divide conversion among ads
using their own “secret sauce”

• AppNexus Solution 2: Conversion Funnel
• Use events higher up the funnel to predict final sale

56
Problem 2: Offline tracking
• AppNexus Solution 1: allow for integrations with offline data providers and

the insertion of external data into optimization

• Other solutions?
• A privacy quid pro quo? Data for savings?

57
Problem 3: Fundament Problem of Causal Inf.
• AppNexus Solution: Random assignment
• Randomly assign users to group A (sees ad) or B (doesn’t see ad)
• Estimate incremental revenue from ad as:
conversion value * p(Conversion |A ) – p(Conversion | B)

– limitations: scalability, does not include off-line revenue or model social returns
• This is a problem for both group A and group B for larger brands

58
Problem 3: Fundament Problem of Causal Inf.
• Gold standard:
• Fowler et al. (2012): Facebook “I voted” and turnout
– RA to three groups:
» 1. Top panel
» 2. Second panel
» 3. No message
• Used federal data to compare turnout rates in groups & friends of those in each gorup
– .4% higher turnout of second gorup

• Combines solutions 2 and 3 (randomization addresses problems 2 and 3!)

59
Problem 3: Fundament Problem of Causal Inf.
• Remaining questions for RA: how to combine RA with other elements of a

CPA optimization algorithm…
– Over how many groups should one randomize?
» E.g. it could solve the frequency – conversion attribution problem, but that’s
a lot of groups
– What percent of impressions should be in test and control group?

60
Demand side optimisation: references
•

Optimal bidding on keyword auctions, B Kitts and B Leblanc, 2004

•

Stochastic gradient boosted distributed decision trees, J Ye et al., 2009

•

Web-scale bayesian click-through rate prediction for sponsored search advertising in Microsoft's Bing search
engine, T Graepel et al., 2010

•

Web-search ranking with initialized gradient boosted regression trees, A Mohan et al., 2011

•

A Gentle introduction to random forests, ensembles, and performance metrics in a commercial system, D
Benyamin, 2012
citizennet.com/blog/2012/11/10/random-forests-ensembles-and-performance-metrics/

•

A 61-million-person experiment in social influence and political mobilization, RM Bond et al., 2012

•

Deep metworks for predicting ad click through rates, G Corrado, 2012

•

Click modeling for display advertising, O Chapelle, 2012

•

Causal reasoning and learning systems, L Bottou and E Portugaly, 2012

•

Ad click prediction: a view from the trenches, HB McMahan et al., 2013

•

Deep learning, yesterday, today, and tomorrow, K Yu et al., 2013

•

Deep learning of representations: looking forward, Y Bengio, 2013
61
iPinyou global bidding algorithm competition

Dr Xuehua Shen from iPinyou

62
Best Algorithm
Maximize #clicks + N * #conversions
Subject to the fixed budget
3 Milestones +

1,000,000
Grand Prize
iPinYou Contest vs. Netflix Prize

Open Question
Offline & Online Evaluation
Production setting
Meaningful metrics
Dynamic data set
Short time span
7.5G
bid:
imp:
clk:
conv:

13.6M
9.2M
7.5K
72
Dropbox:
https://www.dropbox.com/sh/xolf5thu8jsb
mfu/kBrAsSxtAN

百度网盘:
http://pan.baidu.com/share/link?shareid=
374646&uk=3037373637
April 20 May 3

May 16
2000+
submissions
ml_rush, the9thbit, newline
05.16 ~ 05.22 Warmup
05.23 ~ 05.25 Bidding
Not just CTR
June 1 ~ August 31
Sept 1 ~ Sept 30
Sept 6 ~ Sept 12
Sept 13 ~ Sept 15

Offline
Online
Warmup
Bidding
Season 2 vs. Season 1
Support Python, R, Java
Competition platform
Top 5 go to Online stage
More bonus
Team membership (6 to 10)
2x Data
User Profile
July 5

July 12

Aug 31

Aug 31’
4000+
submissions
Bidathon 2
Rank

Team
name

#Bid

1

o_o

50,874,976 4,658,979 4,265 4

1497.55 9.2%

0.092% 4289

2

梦想照进
79,426,606 7,196,004 4,061 1
现实

1481.59 9.1%

0.056% 4067

3

UCL-CA

3,597,284

2,059,509 1,989 1

1500.01 57.3% 0.097% 1995

4

Again

21,099,070 3,503,178 1,397 2

1499.99 16.6% 0.040% 1409

5

deep_ml

4,682,521

1500.08 40.3% 0.061% 1148

#Imp

#Clk

#Co Spendin Win
n
g
Rate

1,886,929 1,142 1

CTR

Final
Score
Bid More, Bid
Less
Season 3
Oct 1 ~ Nov 15
Nov 15 ~ Dec 15

Offline
Online
Season 3 vs. Season 1/2
Even bigger data set
Focus on Online Stage
Mobile Campaign
Any question sent to
dsp-competition@ipinyou.com
320076711

全球RTB算法大赛
iPinYou Global RTB Bidding
Algorithm Competition
Part 4: Supply side optimisation
• Typical revenue models
• Ad density optimal control
• Reserve price optimisation
• Ad channel selection
• Connecting the supply side markets
• Data leakage protection and pricing

103
Typical revenue models for the supply side
• Subscription access to content (FT.com)
• Pay Per View access to document (Downloading a paper outside the campus)
• CPM display advertising on site
• CPC advertising on site (Google AdSense)
• Sponsorship of site sections or content types (typically fixed fee for a period)
• Affiliate revenue (Compare shopping, CPA/CPC)
• Subscriber data access for marketing (VISA & MasterCard)
• User contributed data for marketing (Surveys)

Publishers will seek to use the best combination of these techniques
104
Ad density
The task:
•

To find the optimal advertising
density (number of ad placements)
for a given website

The challenges:
•

Users’ preference model

•

Expected CPM

•

Competition

The assumption:
• Using real-time bidding only

105
No ads

Some websites do not rely on

ads to compensate the
maintenance cost
• Government
• Education
• Most of .org

courtesy of www.gov.uk

106
All ads
• Created by Alex Tew in
2005
• Selling 100k 100-pixels
at $100 each
• Sold out in 4 months
• Almost 0% CTR

courtesy of www.milliondollarhomepage.com

107
Ad density: example

Apr 2010
Sep 2013
courtesy of archive.web.org

108
Ad density: example

Question: is it reasonable to put on so many more ads?

courtesy of Quantcast

109
Ad density: an optimal control problem
• Assumptions
– Ad density and impressions determine revenue

Ad density
CPM
Impressions (page views) Maintenance cost factor
– Ad density determines impressions

Content attraction Ad repellence

Natural growth

Question: what’s the optimal densities of multiple publishers under competition?
Management and valuation of advertisement-supported web sites, Dewan et al. 2005

110
Reference: ad density, layout & pricing
•

Management and valuation of advertisement-supported web sites, RM Dewan, 2003

•

Optimal pricing and advertising policies for web services, S Kumar et al., 2004

•

Is revamping your web site worthwhile? EY Huang, 2005

•

An economic analysis of ad-supported software, BJ Jiang, 2007

•

Dynamic pricing and advertising for web content providers, S Kumar and SP Sethi, 2009

•

Pricing display ads and contextual ads: Competition, acquisition, and investment, YM Li and JH Jhang-Li, 2009

•

Dynamic ad layout revenue optimization for display advertising, H Cheng et al., 2012

•

Automatic ad format selection via contextual bandits, L Tang et al., 2013

111
Reserve price optimisation
The task:
•

To find the optimal reserve
prices

The challenge:
•

Practical constraints v.s
common assumptions (bids’

distribution, bidding private
values, etc.)

The assumptions:
Even in the 2nd price auction,
the winner does not always
pay the 2nd highest bid (or
minimal + $0.01)

•

2nd price auction

•

With only hard floor price
112
Reserve price: flowchart

Suppose it is 2nd price auction
• Normal case: b2 > a
• Preferable case: b1 > a > b2
• Undesirable case: a > b1
113
Reserve price: example
• 2 bidders, Uniform[0, 1]
• Without a reserve price

• With the optimal auction theory

Reserve prices in internet advertising auctions: A field experiment, Ostrovsky and Schwarz, 2011

114
Reserve price: the optimal auction theory
• In the 2nd price auctions, advertisers bid their private values [𝑏1 , … , 𝑏 𝐾 ]
• Values are independently distributed and drawn from certain distributions
– Uniform

𝐹 𝒃 = 𝐹1 𝑏1 × ⋯ × 𝐹 𝐾 (𝑏 𝐾 )

– Log-normal

• The publisher also has a private value 𝑉𝑝
• The optimal reserve price is given by
𝛼−

1− 𝐹 𝒃
− 𝑉𝑝 = 0
′ 𝒃
𝐹
Questions:
• Are advertisers bidding their private values?
• Does Uniform/Log-normal fit well?

Optimal Reservation Prices in Auctions, Levin and Smith, 1996

115
Reserve price: field experiment results

Reserve prices in internet advertising auctions: A field experiment, Ostrovsky and Schwarz, 2011

116
Reserve price: field experiment results

Reserve prices in internet advertising auctions: A field experiment, Ostrovsky and Schwarz, 2011

117
Reserve price: detection and reaction
• A dynamic and repeated game between the winner (w) and the publisher (p)
• Extension form representation
– Information nodes:
• 𝐼1 : the winning bid 𝑏1 is higher
• 𝐼2 : the reserve price 𝛼 is higher

– Actions:
•
•
•
•

𝑎 𝑤1 : to increase
𝑎 𝑤2 : to increase
𝑎 𝑤3 : to decrease
𝑎 𝑤4 : to decrease

𝑏1 so that
𝑏1 so that
𝑏1 so that
𝑏1 so that

𝑏1 ≥
𝑏1 <
𝑏1 ≥
𝑏1 <

𝛼
𝛼
𝛼
𝛼

• 𝑎 𝑝1 : to increase 𝛼 so that 𝛼 ≥ 𝑏1
• 𝑎 𝑝2 : to increase 𝛼 so that 𝛼 < 𝑏1
• 𝑎 𝑝3 : to decrease 𝛼 so that 𝛼 ≥ 𝑏1

• 𝑎 𝑝4 : to decrease 𝛼 so that 𝛼 < 𝑏1
118
Reserve price: detection and reaction
payoff of the winner and the publisher

The dynamic and static game tree for the auction with reserve price

119
Reserve price: detection and reaction
• Consider playing the game repeatedly
– If the reserve price was higher, should the publisher lower it?
– The optimal auction theory

• Advertisers want to learn the publisher’s private value distribution, too
– What is the absolute minimal price that can be accepted?

• Questions
– What are the best response functions for both players?
– What are the dominant strategies and equilibrium?

120
Reserve price: references
•

On optimal reservation prices in auctions, Engelbrecht-Wiggans, 1987

•

Optimal reservation prices in auctions, Levin and Smith, 1996

•

Auction theory: a guide to the literature, Klemperer, 1999

•

Reserve prices in internet advertising auctions: a field experiment, Ostrovsky and Schwarz, 2009

•

Auction theory 2nd edition, Krishna, 2009

•

Optimal reserve price for the generalized second-price auction in sponsored search advertising, Xiao et al.,
2009

•

Optimal auction design and equilibrium selection in sponsored search auctions, Edelman and Schwarz, 2010

•

Optimal auction design in two-sided markets, R Gomes, 2011

121
Ad channel selection
• The task:
– There are multiple ad
channels giving
different payoffs over

time. Which one to
use?

• The challenge:
– Too many possible
candidates
– The payoffs change
over time

Sequential Selection of Correlated Ads by POMDPs, Yuan and Wang, 2012

122
Ad channel selection contd.
• A sequential selection problem

• Value iteration exact solution (high computational complexity)

• Multi-armed bandit approximation

Sequential Selection of Correlated Ads by POMDPs, Yuan and Wang, 2012

123
Sequential selection: references
•

Dynamic programming, RE Bellman, 1957

•

Multi-armed bandits and the Gittins index, P Whittle, 1980

•

A survey of POMDP applications, AR Cassandra, 1998

•

A survey of POMDP solution techniques, KP Murphy, 2000

•

Finite-time analysis of the multi-armed bandit problem, P Auer, P. et al.,2002

•

Multi-armed bandit algorithms and empirical evaluation, J Vermorel and M Mohri, 2005

124
Impression allocation between GD and NGD
• Sometimes, ad channels could have different attributes:
– GD: Guaranteed Delivery (contracts)
– NGD: Non-Guaranteed Delivery (auctions)

• Given a time window, the publisher decides
– To accept or reject a contract proposal
– To allocate impressions among multiple contracts and auctions
(NGD can be modelled as an already accepted contract with ∞ required
impressions and 0 under-delivery penalty)

Dynamic Revenue Management for Online Display Advertising, Roels and Fridgeirsdottir, 2008

125
Connecting GD and NGD

Four (4) major types of inventories in Programmatic selling
Now they are priced differently and separately
Separated markets implies inefficiency and arbitrage
courtesy of Internet advertising bureau

126
Automated (programmatic) guaranteed delivery
• AOL Upfront
– Will take effect January 1, 2014
– Two brands and five agencies have committed, around $10m for each agency
(undisclosed)

– AOL’s ad placements, e.g. The Huffington Post, TechCrunch and StyleList
– A private marketplace in the beginning

• Question
– Selling mechanisms (auction, queue, etc.)
– Inventory allocation and reserve prices

courtesy of AOL

127
Optimal pricing of a guaranteed delivery contract
• Suppose the publisher wants to sell 𝑆 impressions from time step 𝑇 + 1
– In advance: guaranteed delivery contracts
– On spot: RTB auctions (non-guaranteed, 2nd price auction)

• Consider the total demand as 𝑄
• The private value distribution of an advertiser is 𝐹 ⋅
• The utility of an advertiser is 𝑈 𝑎 ⋅ = 𝐹 ⋅ + 𝑔 𝑡
– Willing to pay higher if could buy in advance

What is the optimal price
at 0 < 𝑡 < 𝑇 + 1 ?

• The utility of the publisher is 𝑈 𝑝 ⋅ = 𝑅 ⋅ + ℎ(𝑡)
– Willing to charge lower if could sell in advance

128
Guaranteed delivery: references
•

Optimal dynamic auctions for display advertising, YJ Chen, 2009

•

Pricing guaranteed contracts in online display advertising, V Bharadwaj, 2010

•

Risk-aware revenue maximization in display advertising, A Radovanovic and WD Heavlin, 2012

•

Optimal allocation for display advertising, H Rui et al., 2012

•

A unified optimization framework for auction and guaranteed delivery in online advertising, K Salomatin,
2012

•

Maximally representative allocations for guaranteed delivery advertising campaigns, RP McAfee, 2013

129
Bid landscape forecasting

The tool usually exists as a service provided to advertisers
courtesy of Google AdWords

130
Bid landscape forecasting
• The task:
Given a campaign (a set of
targeting rules), what is the
bid-impression distribution
for a given venue (domain,
placement, etc.)?
• The challenge:
Forecasting for new &
changed campaigns
Forecasting the win rate for
unseen bids
Bid landscape forecasting in online ad exchange marketplace, Y Cui et al,. 2011

131
Bid landscape forecasting

A Generative Model based ad Impression Forecasting method

Ad impression forecasting for sponsored search, A Nath et al., 2013

132
Bid landscape forecasting: references
•

Bid landscape forecasting in online ad exchange marketplace, Y Cui et al., 2011

•

Handling forecast errors while bidding for display advertising, KJ Lang et al., 2012

•

Ad impression forecasting for sponsored search, A Nath et al., 2013

•

Forecasting user visits for online display advertising, S Cetintas et al., 2013

•

Predicting advertiser bidding behaviors in sponsored search by rationality modeling, H Xu et al., 2013

•

Optimizing volume and frequency forecasts for an online video advertiser, J Talbot et al., 2013

133
Data leakage protection
• Every player in the ad eco-system realises the value of audience data
– who owns it?
– what’s its value?

• The data leakage problem
– buyers collect user data from premium website
– then retarget these users on cheap inventories

• The task
– To learn who is collecting user data on the webpage (piggybacks)
– To stop the unauthorized collection and ask for payment

• The challenge
– The optimal price: limiting the user data access will hurt the CPM
134
Part 5: Financial methods in Computational Advertising
• Game theory basics
• Ad options

135
Examples

Auction for sharing compute resources

Financial methods and game theory have a long history in CS research
A futures market in computer time, IE Sutherland, 1968

136
Examples contd.
Auction and futures in cloud computing

• Amazon EC2 is a web service that provides resizable compute capacity in the cloud
• In late 2009, Amazon announce its spot instances pricing system

Deconstructing Amazon EC2 Spot Instance Pricing, OA Ben-Yehuda, 2011

137
Examples contd.

In the age of the Internet, fixed prices are a thing of the past
Professor Oren Etzioni
courtesy of Wall Street Journal

138
Game theory basics
• A game is “a competitive activity … in which players contend with each other

according to a set of rules”
• A strategic game (with ordinal preferences) consists of
– a set of players

– for each player, a set of actions
– for each player, preferences over the set of action profiles

• The best response

• The Nash equilibrium of static games

An introduction to game theory, MJ Osborne, 2003

139
Example: the prisoner's dilemma
• A typical example of noncooperative game
• The strictly dominant strategy
for both players is to confess,
which also forms the Nash
equilibrium of the game
• When played iteratively, the
winning deterministic strategy is

tit-for-tat
(first cooperate, then subsequently
replicate an opponent's previous
action)
The mysterious benedict society and the prisoner’s dilemma, TL Stewart, 2009
courtesy of Encyclopaedia Britannica, 2006

140
Example: The game of chicken
• While each player prefers not to
yield to the other, the worst possible
outcome occurs when both players
do not yield.
– The nuclear crisis

Dare

Chicken

– The promise on advertising effects

0, 0

7, 2

– The bidding on similar audiences

Chicken 2, 7

6, 6

Dare

courtesy of Rebel Without a Cause

simultaneously

141
Example: The Cournot competition
• Assumptions
– There is more than one firm and all firms produce a

homogeneous product, i.e. there is no product
differentiation;
– Firms do not cooperate, i.e. there is no collusion;

– Firms have market power, i.e. each firm's output decision
affects the good's price;
– The number of firms is fixed;
– Firms compete in quantities, and choose quantities
simultaneously;
– The firms are economically rational and act strategically,
usually seeking to maximize profit given their competitors'

decisions.
courtesy of palimpsestes.fr

142
Example: The Cournot competition
•

𝑝1 , 𝑝2 : prices

•

𝑞1 , 𝑞2 : quantities

• Firm 1’s profit:
Π1 = 𝑞1 𝑃 𝑞1 + 𝑞2 − 𝑐
• Firm 1’s best response function:

𝜕Π1
𝑅(𝑞2 ) =
𝜕𝑞2
• To obtain the equilibrium:
𝑅 𝑞2 = 𝑅 𝑞1
(the intersection)
courtesy of Wikipedia

143
Example: The Bertrand competition
• Assumptions
– Firms compete by setting prices simultaneously and
consumers want to buy everything from a firm with a
lower price
– If two firms charge the same price, consumers
demand is split evenly between them

courtesy of Wikipedia

144
Example: The Bertrand competition
• If both firms set equal prices
above marginal cost, firms
would get half the market at a

higher than MC price
• By lowering prices just slightly,
both firms are
pricing at
marginal cost

a firm could gain the whole
market
• Both firms are tempted to
lower prices as much as they
can
• It would be irrational to price
below marginal cost, because

courtesy of Wikipedia

the firm would make a loss

145
Application of the duopoly competition
• If capacity and output can be easily changed -> Bertrand model
• if output and capacity are difficult to adjust -> Cournot model

• Analogy
– Two publishers serving similar content
– Premium and long-tail publishers seeing similar users
– etc.

146
References: financial methods and game theory basics
•

A policy framework for trading configurable goods and services in open electronic markets, S Lamparter, 2006

•

Planning and pricing of service mashups, B Blau et al., 2008

•

Web service derivatives, T Meinl and B Blau, 2009

•

How to coordinate value generation in service networks, B Blau et al., 2009

•

Enabling cloud service reservation with derivatives and yield management, T Meinl et al., 2010

•

Web services advanced reservation contracts, C Weinhardt et al., 2011

•

Finite automata play the repeated prisioners dilemma, A Rubinstein, 1986

•

A course in game theory, MJ Osborne and A Rubinstein, 1994

•

An introduction to game theory, MJ Osborne, 2004

•

Sponsored search auctions: an overview of research with emphasis on game theoretic aspects, P Mailléet al.,
2012

•

Repeated keyword auctions played by finite automata, W Ding et al, 2013

147
Ad options
• The task:
– To sell impressions in advance
(a natural extension to the programmatic
guarantee)
– Both party can choose to exercise or not

• The (pricing) challenge:
– Impression prices are volatile
– Non-storability: impressions cannot be
bought and kept
– Not just about the price movements: the
uncertainty of traffic volume, CTR and etc.
courtesy of Webscope from Yahoo! Labs

148
Ad options contd.

Advertisers

 secure impressions delivery
 reduce uncertainty in auctions
 cap cost

Publishers

 sell the inventory in advance
 have a more stable and predictable
revenue over a long-term period
 increase advertisers’ loyalty

Benefits

149
Ad options contd.
t=T
Pays £ upfront option
5
price to obtain the
option.

t=0

Sells a list of ad keywords via a multikeyword multi-click option
multi-keyword multi-click option (3 month
term)
upfront
fee
(m = 100)

Submits a request of
guaranteed ad delivery
for the keywords ‘MSc
Web Science’, ‘MSc Big
Data Analytics’ and ‘Data
Mining’ for the future 3
month term [0, T], where
T = 0.25.

fixed CPCs

‘MSc Web Science’

£
1.80

‘MSc Big Data
Analytics’

£
6.25

‘Data Mining’

£
5

keywords list

£
8.67

Timeline
online advertiser

search engine

Multi-Keyword Multi-Click Advertisement Option Contract for Sponsored Search, B Chen et al., 2013

150
Exercising the option

Pays £
1.80 to the search
engine for each click until
the requested 100 clicks
are fully clicked by
Internet users.

Exercises 100 clicks of
‘MSc Web Science’ via
option.

t=T

t = t1c

Reserves an ad slot of the keyword ‘MSc
Web Science’ for the advertiser for 100
clicks until all the 100 clicks are fully
clicked by Internet users..

t = t1
t=0
Timeline

online advertiser

search engine

Multi-Keyword Multi-Click Advertisement Option Contract for Sponsored Search, B Chen et al., 2013

151
Not exercising the option
Pays the GSP-based CPC
for each click if winning
the bid.
If the advertiser thinks
the fixed CPC £
8.67 of the
keyword ‘Data Mining’ is
expensive, he/she can
attend keyword auctions
to bid for the keyword as
other bidders, say £
8.

t=T

Selects the winning bidder for the
keyword ‘Data Mining’ according to the
GSP-based auction model.

t =…

t=0
Timeline
online advertiser

search engine

Multi-Keyword Multi-Click Advertisement Option Contract for Sponsored Search, B Chen et al., 2013

152
Ad options pricing
• Building blocks
– No-arbitrage [F Black and M Scholes1973; H Varian1994]
– Stochastic underlying keyword CPC [P Samuelson1965]
– Terminal value formulation

• Formula
– n=1, Black-Scholes-Merton European call

– n=2, Peter Zhang dual strike European call
– n>=3, Monte Carlo method

Multi-Keyword Multi-Click Advertisement Option Contract for Sponsored Search, B Chen et al., 2013

153
Ad options: references
•

Option pricing: a simplified approach, J Cox et al., 1979

•

Online ad slotting with cancellations, F Constantin, 2008

•

A truthful mechanism for offline ad slot scheduling, J Feldman et al., 2008

•

Selling ad campaigns: online algorithms with cancellations, M Babaioff et al., 2009

•

Options, futures and other derivative securities (7th edition), J Hull, 2009

•

Online advertisement service pricing and an option contract, Y Moon and CY Kwon, 2010

•

Selling futures online advertising slots via option contracts, J Wang and B Chen, 2012

•

Multi-keyword multi-click advertisement option contract for sponsored search, B Chen et al., 2013

154
Additional references
•

Internet advertising and the generalized second price auction: selling billions of dollars worth of keywords, B
Edelman, 2005

•

Price cycles in online advertising auctions, X Zhang and J Feng, 2005

•

Budget optimization in search-based advertising auctions, J Feldman et al., 2007

•

The economics of the online advertising industry, DS Evans, 2008

•

Expressive banner ad auctions and model-based online optimization for clearing, C Boutilier et al., 2008

•

Computational advertising, AZ Broder, 2008

•

Algorithmic methods for sponsored search advertising, J Feldman and S Muthukrishnan, 2008

•

Internet ad auctions: Insights and directions, S Muthukrishnan, 2008

•

The online advertising industry: economics, evolution, and privacy, , DS Evans, 2009

•

Ad exchanges: Research issues, S Muthukrishnan, 2009

•

Adaptive bidding for display advertising, A Ghosh et al., 2009

•

The arrival of real-time bidding, Google, 2011

•

Algorithms and strategies for web advertising, P Papadimitriou, 2011

•

OpenRTB API specification, IAB, 2012
155
Additional references
•

Targeted, not tracked: client-side profiles and privacy-friendly behavioral advertising, M Bilenko and M
Richardson, 2012

•

Computational advertising in social networks, A Bhasin, 2012

•

Size, labels, and privacy in targeted display advertising, C Perlich, 2012

•

Estimating conversion rate in display advertising from past erformance data, K Lee et al,. 2012

•

Handling forecast errors while bidding for display advertising, KJ Lang et al., 2012

•

Marketing campaign evaluation in targeted display advertising, J Barajas et al., 2012

•

Ad exchange-proposal for a new trading agent competition game, M Schain and Y Mansour, 2012

•

Auctions for online display advertising exchanges: approximations and design, S Balseiro et al., 2012

•

Real-time bidding for online advertising: measurement and analysis, S Yuan et al., 2013

•

Impression fraud in on-line advertising via pay-per-view networks, K Springborn and P Barford, 2013

•

An overview of computational challenges in online advertising, RE Chatwin, 2013

•

Competition and yield optimization in ad exchanges, SR Balseiro, 2013

•

Internet advertising revenue report, IAB and PwC
156

CIKM 2013 Tutorial: Real-time Bidding: A New Frontier of Computational Advertising Research

  • 1.
    Real-Time Bidding A NewFrontier of Computational Advertising Research Jun Wang and Shuai Yuan, University College London Xuehua Shen, iPinyou Samuel Seljan, AppNexus
  • 2.
    About us • DrJun Wang and Shuai Yuan from University College London – Media future research group – Computational advertising (big data analytics and web economics) • Dr Jun Wang is a Senior Lecturer (Associate Professor) of Department of Computer Science, UCL • Shuai Yuan is Jun’s PhD student in CRS (completing research status) 2
  • 3.
    About us contd. •Dr Xuehua Shen is CTO and co-founder of iPinYou – He received his PhD of Computer Science at University of Illinois at Urbana-Champaign, USA iPinYou is the largest Demand Side Platform (DSP) and the leader of audience targeting and real-time advertising in China. It makes intelligent decision for more than 3 billion ads impressions each day. In the past two years, iPinYou is the pioneer of programmatic buying of display media in China and organizes the annual RTB Summit. It has more than 150 employees and is headquartered in Beijing and has offices in Shanghai, Guangzhou, and Silicon Valley. 3
  • 4.
    About us contd. •Dr Samuel Seljan is a Quantitative Analyst at AppNexus – Supply-side optimization • to improve the allocation of impressions across RTB and non-RTB markets • reserve price optimization – He obtained a PhD in Political Science from the University of California, San Diego • AppNexus is one of the largest real-time advertising platforms (exchanges) – Offers one of the most powerful, open and customizable advertising technology platforms – Serves Microsoft Advertising Exchange, Interactive Media (Deutsche Telekom), and Collective Exchange 4
  • 5.
    • The background ofRTB (25min) Outline – history, glossaries, fundamental challenges, players and their objectives • An empirical study of RTB auctions (15min) – periodic features, bids’ distribution, daily pacing, frequency & recency control • Demand side optimisation (40min) – bidding algorithms, conversion attribution • The iPinyou global bidding algorithm competition (30min, break 30min) – results, prizes, how to participate • Supply side optimisation (40min) – ad density, reserve prices, revenue channel selection, bid landscape forecasting, pricing guaranteed delivery, data leakage • Financial methods in computational advertising (15min) – game theory basic, ad options • Panel discussion (15min) 5
  • 6.
    Part 1: Thebackground of RTB • Egyptians used papyrus to make sales messages and wall posters (4000 BCE) • In the 18th century, ads started to appear in weekly newspapers in England • Thomas J. Barratt has been called "the father of modern advertising" 1806 1900 courtesy of Wikipedia 1890 1952 6
  • 7.
    Ads can benot annoying courtesy of lostateminor.com 7
  • 8.
    Glossaries • Real-Time Biddingis an important aspect of Programmatic buying, which is getting more and more popular in Display (related) advertising. Another major part of Online advertising is Sponsored search • An Impression is an ad display opportunity which generates when a User visits a webpage containing ad Placements • The Publisher sends a bid request of this impression to an Ad network, or an Ad exchange via his Supply side platform (SSP), then to Demand side platforms (DSP) to reach Advertisers • Usually, DSPs contact Data management platform (DMP) to check the Segments of the current user, i.e., his intents or interests. Then a bid will be computed for the Campaign • The payment among these entities is usually in Cost per mille (CPM), but sometimes could be Cost per click (CPC) or Cost per acquisition (CPA) • If the advertiser wins the impression, his Creative will be displayed to the user 8
  • 9.
    The fundamental challenges •To find the best match between a given user in a given context and a suitable advertisement? • To achieve the best campaign performance (e.g., ROI) within the budget constraint? • To generate the most revenue given the traffic and demand? • To maintain a healthy environment so that users get less annoyed (both quality and quantity)? Computational advertising, AZ Border, 2008 Dynamics of bid optimization in online advertisement auctions, C Borges et al. 2007 Dynamic revenue management for online display advertising, G Roels and K Fridgeirsdottir, 2009 Advertising in a pervasive computing environment, A Ranganathan and RH Campbell, 2002 9
  • 10.
    The simplified historyof online (display) advertising Real-time Bidding for Online Advertising: Measurement and Analysis, S Yuan et al., 2013 10
  • 11.
    Direct sales • Advertisersand publishers talk to (4A) agencies • Still popular in today’s marketplace 27th Oct 1994, AT & T on HotWired.com (78% CTR) courtesy of Ad Age 11
  • 12.
    Trading in adnetworks Why? • After direct sales, some impressions will remain unsold (remnants) • Small publishers cannot find buyers directly Ad networks are first-level aggregators of (long-tail) demand and supply. courtesy of Admeld 12
  • 13.
    Introducing the adexchange single ad network is easy courtesy of www.liesdamnedlies.com a few ad networks are manageable hundreds of ad networks are nightmare 13
  • 14.
    A video courtesy ofInternet advertising bureau, src: http://www.youtube.com/v/1C0n_9DOlwE 14
  • 15.
    Introducing the adexchange contd. • Ad exchanges are marketplaces • Advertisers and publishers have to rely on tools to connect • Real-Time Bidding promotes user-oriented bidding Ad exchanges are second-level aggregators of demand and supply 15
  • 16.
    The complex displayad eco-system courtesy of LUMAscape 2011 16
  • 17.
    A new picturein 2013 Demand side courtesy of Rare Crowd Aggregators Supply side 17
  • 18.
    Boundaries are gettingblurry Google is introducing display ads to search result pages courtesy of Google 18
  • 19.
    Introducing the DemandSide Platform (DSP) • To connect to ad exchanges and SSPs • To buy user-data from DMPs • To provide campaign management functions • To bid by targeting rules and optimisation algorithms • To report and analyse the performance A demand side platform (DSP), also called buy side optimizer and buy side platform is a technology platform that provides centralized and aggregated media buying from multiple sources including ad exchanges, ad networks and sell side platforms, often leveraging real time bidding capabilities of these sources. IAB Wiki courtesy of LUMAscape 2011 19
  • 20.
  • 21.
    Introducing the SupplySide Platform (SSP) • To upload advertisements and rich media • To traffick ads according to differing business rules • To target ads to different users, or content • To tune and optimise • To report impressions, clicks, post-click & post-impression activities, and interaction metrics A sell side platform (SSP), also called sell side optimizer, inventory aggregator, and yield optimizer is a technology platform that provides outsourced media selling and ad network management services for publishers. IAB Wiki courtesy of LUMAscape 2011 21
  • 22.
  • 23.
    Introducing the DataManagement Platform (DMP) • To collect users’ online behaviour data across websites (Mainly via 3rd party cookies) • To predict users’ segments (intents/interests) bases on online behaviour data • To answer the query of users’ segments • To provide audience profiling and expansion services A Data Management Platform (DMP) is a system that allows the collection of audience intelligence by advertisers and ad agencies, thereby allowing better ad targeting in subsequent campaigns. IAB Wiki courtesy of LUMAscape 2011 23
  • 24.
    DMP contd. The userbase and the learning engine are the cores of a DMP 24
  • 25.
    Behind the banner cmsummit.com/behindthebanner Behindthe banner (A visualization of the adtech ecosystem) Adobe, 2013 25
  • 26.
    Part 2: Anempirical study of RTB • To understand the bidding behaviours in RTB auctions • To present some research challenges • To help to get familiar with RTB in the real-world • The data is from production DSP & SSP based in UK – 52m impressions, 72k clicks, and 37k conversions from Feb to May 2013 • Started from convs/clicks and back-traced to imps – 12m auctions from 50 placements from Dec 2012 to May 2013 • 16 websites of different categories 26
  • 27.
    Periodic patterns The numbersof imp (left) and click (right) both show strong daily and weak weekly patterns, corresponding to the normal human activity 27
  • 28.
    Periodic patterns contd. Dailyperiodic patterns for conv (left) and cvr (right) show that people are less likely to convert during late night 28
  • 29.
    Frequency distribution The frequencyagainst CVR plot from two different campaigns Campaign 1 sets a frequency cap of 2-5 -> poor performance Campaign 2 sets a frequency cap of 6-10 -> waste of budget 29
  • 30.
    Recency distribution andconversion window The recency factor affects the CVR (left) Campaign 1 sets a long recency cap -> waste of budget Campaign 2 sets a short recency cap -> poor performance The wide conversion window (right) challenges attribution models 30
  • 31.
    Periodic patterns contd. Thewinning bids peak at 8-10am due to intensive competition 31
  • 32.
    Change of winner Levelof competition (number of bidders) The more bidders, the higher chance of winner change, which makes it harder to detect a dynamic reserve price 32
  • 33.
    Bids’ distribution Accepted (p>0.05) Rejected ADtest per auction 0.343 0.657 AD test per placement 0.000 1.000 CQ test per auction 0.068 0.932 The commonly adopted assumption of Uniform distribution or Log-normal distribution were mostly rejected • Anderson-Darling test for Normality • Chi-squared test for Uniformity Finding the best fit of bids’ distribution is important: • Optimal reserve price • Bid landscape forecasting • etc. And what’s the granularity? (placement, geographical location, time & weekday, etc.) 33
  • 34.
    Budgeting and dailypacing Real Time Bid Optimization with Smooth Budget Delivery in Online Advertising, KC Lee et al., 2013 34
  • 35.
  • 36.
    A mixture of1st and 2nd price auctions • A high soft floor price can make it 1st price auction (In RTB, floor prices are not always disclosed before auctions) • In our dataset, 45% 1st price auctions consumed 55% budgets • The complicated setting puts advertisers in an unfavourable position and could damage the ad eco-system 36
  • 37.
    Overview: references • • • • • • The Historyof Advertising: How Consumers Won the War for Their Attention, HubSpot, 2013 blog.hubspot.com/the-history-of-advertising-war-for-consumer-attention-slideshare How Cluttered Is the Advertising Landscape, Really? HubSpot, 2013 blog.hubspot.com/how-cluttered-is-advertising-landscape-timeline Navigating Planet Ad Tech, MIT Technology Review, 2013 www.technologyreview.com/view/518551/the-evolution-of-ad-tech/ Internet Advertising: An Interplay among Advertisers, Online Publishers, Ad Exchanges and Web Users, S Yuan et al., 2013 arxiv.org/abs/1206.1754 Ad exchanges: research issues, S Muthukrishnan, 2009 sites.google.com/site/algoresearch/start2.pdf Behind the banner (A visualization of the adtech ecosystem), Adobe, 2013 cmsummit.com/behindthebanner/ 37
  • 38.
    Part 3: Demandside optimisation • Bid optimisation • Conversion attribution 38
  • 39.
    Bid optimisation • Input –logs for auctions, impressions and events – targeting rules – budgets and pacing preference – internal/external user data • The Decision Engine – Gradient Boosting Regression decision Tree, etc. – fast & scalable • Output – to bid or not – how much 39
  • 40.
    Bid optimisation • Baseline(constant or random, for exploration) • Simple rule based (to bid high if the return is high) – bid = base * pred_CTR / avg_CTR – bid = conv_value * CVR * ROI • Regression for estimation – Generalised linear regression models (logistic, Bayesian probit, FTRL-Proximal, etc.) – Tree based models (random forest, gradient boosting regression tree, etc.) – Neural networks and deep learning 40
  • 41.
    Bid optimisation • Looksgood, but… – metrics for evaluation? – exploration vs.. exploitation (esp. for cold-start campaigns) – risks (variance or confidence intervals from estimation) – practical constraints (branding, overspending risks, inconsistent billing units, etc.) • E-E problem – Interactive collaborative filtering – dimension deduction, correlation, etc. • Risks – Defining the Utility as the objective – Portfolio theory 41
  • 42.
    Metrics • Top funnelmetrics (to gain brand awareness) – brand recall (awareness uplift) – branded search – direct website traffic • Mid funnel metrics (to educate and engage the prospects) – cost per new website visitor – page view & form uplift • Bottom funnel metrics (to generate value both online and offline) – total conversion – cost per conversion – opportunity contribution (interested but not converted yet) – revenue courtesy of Adexchange 42
  • 43.
    Transfer learning • TheProblem – CTR is no good metrics but CVR is too low • Task – To train on site visits • Challenge – Which site visits, and weight? – Data availability • Solution – Similarity (contextual as a priori, Bayesian) Evaluating and Optimizing Online Advertising: Forget the Click, But There are Good Proxies, B Dalessandro, 2012 43
  • 44.
    Conversion attribution problem DrSamuel Seljan from AppNexus 44
  • 45.
    AppNexus • AppNexus –Open and customizable advertising technology platform • Process over 50 Billion ad requests per day • Allow buyers to buy from over 90% of the web, including Facebook • Clients are advertisers, ad agencies, content providers, and ad networks • Major clients include: • Microsoft • Netflix • eBay • Zynga • Interactive Media • Orange - European telecom/media conglomerate • WPP - world’s second largest ad agency 45
  • 46.
    Why advertise? “Done well,advertising sends a whisper to your impulses – a primal wind at the back of your neck, suggesting where to go and what to do.” -Don Draper 46
  • 47.
    Fundamental question ofadvertising • But, does advertising work? • Which ads work with what audience? • Do the benefits of advertising outweigh it’s costs? – Incremental revenue > Marginal cost? 47
  • 48.
    Fundamental question ofadvertising • The promise of digital advertising: precise measurement of users’ responses to ads • 1990s: Click tracking • Compare CTRs across many, many dimensions: • Campaign, image, time of day, region, location on page, gender, etc. • Limitations? 48
  • 49.
    Fundamental question ofadvertising • The promise of digital advertising: precise measurement of users’ responses to ads • 1990s: Click tracking • Compare CTRs across many, many dimensions: • Campaign, image, time of day, region, location on page, etc • Limitations? • Late 2000s: Conversion tracking • Conversion: when a user sees and ad and then takes an action, e.g. buys a pair or shoes • Cost Per Action (CPA) payment: advertisers only pay when a conversion occurs • Traders (agents of buyers) or sellers take on all the risk • Does this answer the fundamental question of advertising? 49
  • 50.
    Problems with CPAadvertising 1. Users often see many ads for the same brand on many sites 2. Only includes online actions 3. Causal inference – what does the association between seeing an ad and converting mean? 4. Ration of conversions per ads is often very small – Between 1-5 conversions per 100,000 impressions is common – Thus, takes many ads to learn “true” conversion rate. • For a one month campaign with a $5,000 budget, possible to learn conversion rate with 5% error on roughly 10 different web sites! – Difference between 1 and 5 conversions per 100,000 impression is difference between a profitable and unprofitable campaign 50
  • 51.
    Problems with CPAadvertising 1. Users often see many ads for the same brand on many sites • Which ad “is responsible” for the conversion? • Industry standard is “last touch” attribution – – • Previous graph is misleading! Doesn’t show how many times a user saw ad Connection to frequency optimization: creates a bias towards higher frequency ads – Last touch is the most recent ad, but we don’t know for sure that user even saw the most recent ad – we just have a record of it – If effect of seeing ad is cumulative, this under weights importance of first view 51
  • 52.
    Problems with CPAadvertising 1. – 2. – • Users often see many ads for same brand on many sides Which ad and site gets credit for the conversion? No tracking of offline purchases Technological and privacy challenges 3. The fundamental problem of causal inference (Ad tech version) Incremental revenue from ad j for user i = Lifetime revenuei | i sees j– Lifetime revenuei | i does not see j – But, each user either sees or does not see an ad so this cannot be calculated, even with limitless data! – Moreover, advertisers target users that are more likely to buy! (retargeting), thus lifetime revenuei | i sees j is very likely to overestimate incremental revenue. • Most CPA optimization creates selection bias
  • 53.
    Problems with CPAadvertising • Alternative framing: most CPA buying algorithms are predicting who is most likely to buy and then focusing (targeting) buying on these users • Thus, advertisers may see a lot of conversions associated with ads on some sites on some users, but do not know how much revenue they would have had without those ads • Example: amazon targets ads at people who have recently searched for an item on their website. • These people are more likely to buy on Amazon than those who have not recently searched • But, they are also more likely to buy without seeing an ad
  • 54.
    Problems with CPAadvertising • Problem is more important for some brands than others • For internet advertising, the potential scale of the problem can be considered by thinking about: Lifetime revenuei | i does not see digital ad • For what types of campaigns is this likely to be a big problem? A small problem? • Principal agent problem: the people that need to understand this are the brands themselves • Agents buying for brands, do not have a short term incentive to solve problem – they get paid per conversion! • Selling more rigorous CPA optimization to brands is challenging 54
  • 55.
    Solutions to problemswith CPA advertising
  • 56.
    Problem 1: Manyads per conversion • AppNexus Solution 1: custom conversion attribution • We track conversions, but allow clients to divide conversion among ads using their own “secret sauce” • AppNexus Solution 2: Conversion Funnel • Use events higher up the funnel to predict final sale 56
  • 57.
    Problem 2: Offlinetracking • AppNexus Solution 1: allow for integrations with offline data providers and the insertion of external data into optimization • Other solutions? • A privacy quid pro quo? Data for savings? 57
  • 58.
    Problem 3: FundamentProblem of Causal Inf. • AppNexus Solution: Random assignment • Randomly assign users to group A (sees ad) or B (doesn’t see ad) • Estimate incremental revenue from ad as: conversion value * p(Conversion |A ) – p(Conversion | B) – limitations: scalability, does not include off-line revenue or model social returns • This is a problem for both group A and group B for larger brands 58
  • 59.
    Problem 3: FundamentProblem of Causal Inf. • Gold standard: • Fowler et al. (2012): Facebook “I voted” and turnout – RA to three groups: » 1. Top panel » 2. Second panel » 3. No message • Used federal data to compare turnout rates in groups & friends of those in each gorup – .4% higher turnout of second gorup • Combines solutions 2 and 3 (randomization addresses problems 2 and 3!) 59
  • 60.
    Problem 3: FundamentProblem of Causal Inf. • Remaining questions for RA: how to combine RA with other elements of a CPA optimization algorithm… – Over how many groups should one randomize? » E.g. it could solve the frequency – conversion attribution problem, but that’s a lot of groups – What percent of impressions should be in test and control group? 60
  • 61.
    Demand side optimisation:references • Optimal bidding on keyword auctions, B Kitts and B Leblanc, 2004 • Stochastic gradient boosted distributed decision trees, J Ye et al., 2009 • Web-scale bayesian click-through rate prediction for sponsored search advertising in Microsoft's Bing search engine, T Graepel et al., 2010 • Web-search ranking with initialized gradient boosted regression trees, A Mohan et al., 2011 • A Gentle introduction to random forests, ensembles, and performance metrics in a commercial system, D Benyamin, 2012 citizennet.com/blog/2012/11/10/random-forests-ensembles-and-performance-metrics/ • A 61-million-person experiment in social influence and political mobilization, RM Bond et al., 2012 • Deep metworks for predicting ad click through rates, G Corrado, 2012 • Click modeling for display advertising, O Chapelle, 2012 • Causal reasoning and learning systems, L Bottou and E Portugaly, 2012 • Ad click prediction: a view from the trenches, HB McMahan et al., 2013 • Deep learning, yesterday, today, and tomorrow, K Yu et al., 2013 • Deep learning of representations: looking forward, Y Bengio, 2013 61
  • 62.
    iPinyou global biddingalgorithm competition Dr Xuehua Shen from iPinyou 62
  • 63.
  • 64.
    Maximize #clicks +N * #conversions Subject to the fixed budget
  • 65.
  • 66.
    iPinYou Contest vs.Netflix Prize Open Question Offline & Online Evaluation Production setting Meaningful metrics Dynamic data set Short time span
  • 71.
  • 72.
  • 73.
    April 20 May3 May 16
  • 74.
  • 78.
    ml_rush, the9thbit, newline 05.16~ 05.22 Warmup 05.23 ~ 05.25 Bidding
  • 81.
  • 83.
    June 1 ~August 31 Sept 1 ~ Sept 30 Sept 6 ~ Sept 12 Sept 13 ~ Sept 15 Offline Online Warmup Bidding
  • 85.
    Season 2 vs.Season 1 Support Python, R, Java Competition platform Top 5 go to Online stage More bonus Team membership (6 to 10)
  • 87.
  • 88.
    July 5 July 12 Aug31 Aug 31’
  • 91.
  • 92.
  • 93.
    Rank Team name #Bid 1 o_o 50,874,976 4,658,979 4,2654 1497.55 9.2% 0.092% 4289 2 梦想照进 79,426,606 7,196,004 4,061 1 现实 1481.59 9.1% 0.056% 4067 3 UCL-CA 3,597,284 2,059,509 1,989 1 1500.01 57.3% 0.097% 1995 4 Again 21,099,070 3,503,178 1,397 2 1499.99 16.6% 0.040% 1409 5 deep_ml 4,682,521 1500.08 40.3% 0.061% 1148 #Imp #Clk #Co Spendin Win n g Rate 1,886,929 1,142 1 CTR Final Score
  • 94.
  • 98.
    Season 3 Oct 1~ Nov 15 Nov 15 ~ Dec 15 Offline Online
  • 99.
    Season 3 vs.Season 1/2 Even bigger data set Focus on Online Stage Mobile Campaign
  • 102.
    Any question sentto dsp-competition@ipinyou.com 320076711 全球RTB算法大赛 iPinYou Global RTB Bidding Algorithm Competition
  • 103.
    Part 4: Supplyside optimisation • Typical revenue models • Ad density optimal control • Reserve price optimisation • Ad channel selection • Connecting the supply side markets • Data leakage protection and pricing 103
  • 104.
    Typical revenue modelsfor the supply side • Subscription access to content (FT.com) • Pay Per View access to document (Downloading a paper outside the campus) • CPM display advertising on site • CPC advertising on site (Google AdSense) • Sponsorship of site sections or content types (typically fixed fee for a period) • Affiliate revenue (Compare shopping, CPA/CPC) • Subscriber data access for marketing (VISA & MasterCard) • User contributed data for marketing (Surveys) Publishers will seek to use the best combination of these techniques 104
  • 105.
    Ad density The task: • Tofind the optimal advertising density (number of ad placements) for a given website The challenges: • Users’ preference model • Expected CPM • Competition The assumption: • Using real-time bidding only 105
  • 106.
    No ads Some websitesdo not rely on ads to compensate the maintenance cost • Government • Education • Most of .org courtesy of www.gov.uk 106
  • 107.
    All ads • Createdby Alex Tew in 2005 • Selling 100k 100-pixels at $100 each • Sold out in 4 months • Almost 0% CTR courtesy of www.milliondollarhomepage.com 107
  • 108.
    Ad density: example Apr2010 Sep 2013 courtesy of archive.web.org 108
  • 109.
    Ad density: example Question:is it reasonable to put on so many more ads? courtesy of Quantcast 109
  • 110.
    Ad density: anoptimal control problem • Assumptions – Ad density and impressions determine revenue Ad density CPM Impressions (page views) Maintenance cost factor – Ad density determines impressions Content attraction Ad repellence Natural growth Question: what’s the optimal densities of multiple publishers under competition? Management and valuation of advertisement-supported web sites, Dewan et al. 2005 110
  • 111.
    Reference: ad density,layout & pricing • Management and valuation of advertisement-supported web sites, RM Dewan, 2003 • Optimal pricing and advertising policies for web services, S Kumar et al., 2004 • Is revamping your web site worthwhile? EY Huang, 2005 • An economic analysis of ad-supported software, BJ Jiang, 2007 • Dynamic pricing and advertising for web content providers, S Kumar and SP Sethi, 2009 • Pricing display ads and contextual ads: Competition, acquisition, and investment, YM Li and JH Jhang-Li, 2009 • Dynamic ad layout revenue optimization for display advertising, H Cheng et al., 2012 • Automatic ad format selection via contextual bandits, L Tang et al., 2013 111
  • 112.
    Reserve price optimisation Thetask: • To find the optimal reserve prices The challenge: • Practical constraints v.s common assumptions (bids’ distribution, bidding private values, etc.) The assumptions: Even in the 2nd price auction, the winner does not always pay the 2nd highest bid (or minimal + $0.01) • 2nd price auction • With only hard floor price 112
  • 113.
    Reserve price: flowchart Supposeit is 2nd price auction • Normal case: b2 > a • Preferable case: b1 > a > b2 • Undesirable case: a > b1 113
  • 114.
    Reserve price: example •2 bidders, Uniform[0, 1] • Without a reserve price • With the optimal auction theory Reserve prices in internet advertising auctions: A field experiment, Ostrovsky and Schwarz, 2011 114
  • 115.
    Reserve price: theoptimal auction theory • In the 2nd price auctions, advertisers bid their private values [𝑏1 , … , 𝑏 𝐾 ] • Values are independently distributed and drawn from certain distributions – Uniform 𝐹 𝒃 = 𝐹1 𝑏1 × ⋯ × 𝐹 𝐾 (𝑏 𝐾 ) – Log-normal • The publisher also has a private value 𝑉𝑝 • The optimal reserve price is given by 𝛼− 1− 𝐹 𝒃 − 𝑉𝑝 = 0 ′ 𝒃 𝐹 Questions: • Are advertisers bidding their private values? • Does Uniform/Log-normal fit well? Optimal Reservation Prices in Auctions, Levin and Smith, 1996 115
  • 116.
    Reserve price: fieldexperiment results Reserve prices in internet advertising auctions: A field experiment, Ostrovsky and Schwarz, 2011 116
  • 117.
    Reserve price: fieldexperiment results Reserve prices in internet advertising auctions: A field experiment, Ostrovsky and Schwarz, 2011 117
  • 118.
    Reserve price: detectionand reaction • A dynamic and repeated game between the winner (w) and the publisher (p) • Extension form representation – Information nodes: • 𝐼1 : the winning bid 𝑏1 is higher • 𝐼2 : the reserve price 𝛼 is higher – Actions: • • • • 𝑎 𝑤1 : to increase 𝑎 𝑤2 : to increase 𝑎 𝑤3 : to decrease 𝑎 𝑤4 : to decrease 𝑏1 so that 𝑏1 so that 𝑏1 so that 𝑏1 so that 𝑏1 ≥ 𝑏1 < 𝑏1 ≥ 𝑏1 < 𝛼 𝛼 𝛼 𝛼 • 𝑎 𝑝1 : to increase 𝛼 so that 𝛼 ≥ 𝑏1 • 𝑎 𝑝2 : to increase 𝛼 so that 𝛼 < 𝑏1 • 𝑎 𝑝3 : to decrease 𝛼 so that 𝛼 ≥ 𝑏1 • 𝑎 𝑝4 : to decrease 𝛼 so that 𝛼 < 𝑏1 118
  • 119.
    Reserve price: detectionand reaction payoff of the winner and the publisher The dynamic and static game tree for the auction with reserve price 119
  • 120.
    Reserve price: detectionand reaction • Consider playing the game repeatedly – If the reserve price was higher, should the publisher lower it? – The optimal auction theory • Advertisers want to learn the publisher’s private value distribution, too – What is the absolute minimal price that can be accepted? • Questions – What are the best response functions for both players? – What are the dominant strategies and equilibrium? 120
  • 121.
    Reserve price: references • Onoptimal reservation prices in auctions, Engelbrecht-Wiggans, 1987 • Optimal reservation prices in auctions, Levin and Smith, 1996 • Auction theory: a guide to the literature, Klemperer, 1999 • Reserve prices in internet advertising auctions: a field experiment, Ostrovsky and Schwarz, 2009 • Auction theory 2nd edition, Krishna, 2009 • Optimal reserve price for the generalized second-price auction in sponsored search advertising, Xiao et al., 2009 • Optimal auction design and equilibrium selection in sponsored search auctions, Edelman and Schwarz, 2010 • Optimal auction design in two-sided markets, R Gomes, 2011 121
  • 122.
    Ad channel selection •The task: – There are multiple ad channels giving different payoffs over time. Which one to use? • The challenge: – Too many possible candidates – The payoffs change over time Sequential Selection of Correlated Ads by POMDPs, Yuan and Wang, 2012 122
  • 123.
    Ad channel selectioncontd. • A sequential selection problem • Value iteration exact solution (high computational complexity) • Multi-armed bandit approximation Sequential Selection of Correlated Ads by POMDPs, Yuan and Wang, 2012 123
  • 124.
    Sequential selection: references • Dynamicprogramming, RE Bellman, 1957 • Multi-armed bandits and the Gittins index, P Whittle, 1980 • A survey of POMDP applications, AR Cassandra, 1998 • A survey of POMDP solution techniques, KP Murphy, 2000 • Finite-time analysis of the multi-armed bandit problem, P Auer, P. et al.,2002 • Multi-armed bandit algorithms and empirical evaluation, J Vermorel and M Mohri, 2005 124
  • 125.
    Impression allocation betweenGD and NGD • Sometimes, ad channels could have different attributes: – GD: Guaranteed Delivery (contracts) – NGD: Non-Guaranteed Delivery (auctions) • Given a time window, the publisher decides – To accept or reject a contract proposal – To allocate impressions among multiple contracts and auctions (NGD can be modelled as an already accepted contract with ∞ required impressions and 0 under-delivery penalty) Dynamic Revenue Management for Online Display Advertising, Roels and Fridgeirsdottir, 2008 125
  • 126.
    Connecting GD andNGD Four (4) major types of inventories in Programmatic selling Now they are priced differently and separately Separated markets implies inefficiency and arbitrage courtesy of Internet advertising bureau 126
  • 127.
    Automated (programmatic) guaranteeddelivery • AOL Upfront – Will take effect January 1, 2014 – Two brands and five agencies have committed, around $10m for each agency (undisclosed) – AOL’s ad placements, e.g. The Huffington Post, TechCrunch and StyleList – A private marketplace in the beginning • Question – Selling mechanisms (auction, queue, etc.) – Inventory allocation and reserve prices courtesy of AOL 127
  • 128.
    Optimal pricing ofa guaranteed delivery contract • Suppose the publisher wants to sell 𝑆 impressions from time step 𝑇 + 1 – In advance: guaranteed delivery contracts – On spot: RTB auctions (non-guaranteed, 2nd price auction) • Consider the total demand as 𝑄 • The private value distribution of an advertiser is 𝐹 ⋅ • The utility of an advertiser is 𝑈 𝑎 ⋅ = 𝐹 ⋅ + 𝑔 𝑡 – Willing to pay higher if could buy in advance What is the optimal price at 0 < 𝑡 < 𝑇 + 1 ? • The utility of the publisher is 𝑈 𝑝 ⋅ = 𝑅 ⋅ + ℎ(𝑡) – Willing to charge lower if could sell in advance 128
  • 129.
    Guaranteed delivery: references • Optimaldynamic auctions for display advertising, YJ Chen, 2009 • Pricing guaranteed contracts in online display advertising, V Bharadwaj, 2010 • Risk-aware revenue maximization in display advertising, A Radovanovic and WD Heavlin, 2012 • Optimal allocation for display advertising, H Rui et al., 2012 • A unified optimization framework for auction and guaranteed delivery in online advertising, K Salomatin, 2012 • Maximally representative allocations for guaranteed delivery advertising campaigns, RP McAfee, 2013 129
  • 130.
    Bid landscape forecasting Thetool usually exists as a service provided to advertisers courtesy of Google AdWords 130
  • 131.
    Bid landscape forecasting •The task: Given a campaign (a set of targeting rules), what is the bid-impression distribution for a given venue (domain, placement, etc.)? • The challenge: Forecasting for new & changed campaigns Forecasting the win rate for unseen bids Bid landscape forecasting in online ad exchange marketplace, Y Cui et al,. 2011 131
  • 132.
    Bid landscape forecasting AGenerative Model based ad Impression Forecasting method Ad impression forecasting for sponsored search, A Nath et al., 2013 132
  • 133.
    Bid landscape forecasting:references • Bid landscape forecasting in online ad exchange marketplace, Y Cui et al., 2011 • Handling forecast errors while bidding for display advertising, KJ Lang et al., 2012 • Ad impression forecasting for sponsored search, A Nath et al., 2013 • Forecasting user visits for online display advertising, S Cetintas et al., 2013 • Predicting advertiser bidding behaviors in sponsored search by rationality modeling, H Xu et al., 2013 • Optimizing volume and frequency forecasts for an online video advertiser, J Talbot et al., 2013 133
  • 134.
    Data leakage protection •Every player in the ad eco-system realises the value of audience data – who owns it? – what’s its value? • The data leakage problem – buyers collect user data from premium website – then retarget these users on cheap inventories • The task – To learn who is collecting user data on the webpage (piggybacks) – To stop the unauthorized collection and ask for payment • The challenge – The optimal price: limiting the user data access will hurt the CPM 134
  • 135.
    Part 5: Financialmethods in Computational Advertising • Game theory basics • Ad options 135
  • 136.
    Examples Auction for sharingcompute resources Financial methods and game theory have a long history in CS research A futures market in computer time, IE Sutherland, 1968 136
  • 137.
    Examples contd. Auction andfutures in cloud computing • Amazon EC2 is a web service that provides resizable compute capacity in the cloud • In late 2009, Amazon announce its spot instances pricing system Deconstructing Amazon EC2 Spot Instance Pricing, OA Ben-Yehuda, 2011 137
  • 138.
    Examples contd. In theage of the Internet, fixed prices are a thing of the past Professor Oren Etzioni courtesy of Wall Street Journal 138
  • 139.
    Game theory basics •A game is “a competitive activity … in which players contend with each other according to a set of rules” • A strategic game (with ordinal preferences) consists of – a set of players – for each player, a set of actions – for each player, preferences over the set of action profiles • The best response • The Nash equilibrium of static games An introduction to game theory, MJ Osborne, 2003 139
  • 140.
    Example: the prisoner'sdilemma • A typical example of noncooperative game • The strictly dominant strategy for both players is to confess, which also forms the Nash equilibrium of the game • When played iteratively, the winning deterministic strategy is tit-for-tat (first cooperate, then subsequently replicate an opponent's previous action) The mysterious benedict society and the prisoner’s dilemma, TL Stewart, 2009 courtesy of Encyclopaedia Britannica, 2006 140
  • 141.
    Example: The gameof chicken • While each player prefers not to yield to the other, the worst possible outcome occurs when both players do not yield. – The nuclear crisis Dare Chicken – The promise on advertising effects 0, 0 7, 2 – The bidding on similar audiences Chicken 2, 7 6, 6 Dare courtesy of Rebel Without a Cause simultaneously 141
  • 142.
    Example: The Cournotcompetition • Assumptions – There is more than one firm and all firms produce a homogeneous product, i.e. there is no product differentiation; – Firms do not cooperate, i.e. there is no collusion; – Firms have market power, i.e. each firm's output decision affects the good's price; – The number of firms is fixed; – Firms compete in quantities, and choose quantities simultaneously; – The firms are economically rational and act strategically, usually seeking to maximize profit given their competitors' decisions. courtesy of palimpsestes.fr 142
  • 143.
    Example: The Cournotcompetition • 𝑝1 , 𝑝2 : prices • 𝑞1 , 𝑞2 : quantities • Firm 1’s profit: Π1 = 𝑞1 𝑃 𝑞1 + 𝑞2 − 𝑐 • Firm 1’s best response function: 𝜕Π1 𝑅(𝑞2 ) = 𝜕𝑞2 • To obtain the equilibrium: 𝑅 𝑞2 = 𝑅 𝑞1 (the intersection) courtesy of Wikipedia 143
  • 144.
    Example: The Bertrandcompetition • Assumptions – Firms compete by setting prices simultaneously and consumers want to buy everything from a firm with a lower price – If two firms charge the same price, consumers demand is split evenly between them courtesy of Wikipedia 144
  • 145.
    Example: The Bertrandcompetition • If both firms set equal prices above marginal cost, firms would get half the market at a higher than MC price • By lowering prices just slightly, both firms are pricing at marginal cost a firm could gain the whole market • Both firms are tempted to lower prices as much as they can • It would be irrational to price below marginal cost, because courtesy of Wikipedia the firm would make a loss 145
  • 146.
    Application of theduopoly competition • If capacity and output can be easily changed -> Bertrand model • if output and capacity are difficult to adjust -> Cournot model • Analogy – Two publishers serving similar content – Premium and long-tail publishers seeing similar users – etc. 146
  • 147.
    References: financial methodsand game theory basics • A policy framework for trading configurable goods and services in open electronic markets, S Lamparter, 2006 • Planning and pricing of service mashups, B Blau et al., 2008 • Web service derivatives, T Meinl and B Blau, 2009 • How to coordinate value generation in service networks, B Blau et al., 2009 • Enabling cloud service reservation with derivatives and yield management, T Meinl et al., 2010 • Web services advanced reservation contracts, C Weinhardt et al., 2011 • Finite automata play the repeated prisioners dilemma, A Rubinstein, 1986 • A course in game theory, MJ Osborne and A Rubinstein, 1994 • An introduction to game theory, MJ Osborne, 2004 • Sponsored search auctions: an overview of research with emphasis on game theoretic aspects, P Mailléet al., 2012 • Repeated keyword auctions played by finite automata, W Ding et al, 2013 147
  • 148.
    Ad options • Thetask: – To sell impressions in advance (a natural extension to the programmatic guarantee) – Both party can choose to exercise or not • The (pricing) challenge: – Impression prices are volatile – Non-storability: impressions cannot be bought and kept – Not just about the price movements: the uncertainty of traffic volume, CTR and etc. courtesy of Webscope from Yahoo! Labs 148
  • 149.
    Ad options contd. Advertisers secure impressions delivery  reduce uncertainty in auctions  cap cost Publishers  sell the inventory in advance  have a more stable and predictable revenue over a long-term period  increase advertisers’ loyalty Benefits 149
  • 150.
    Ad options contd. t=T Pays£ upfront option 5 price to obtain the option. t=0 Sells a list of ad keywords via a multikeyword multi-click option multi-keyword multi-click option (3 month term) upfront fee (m = 100) Submits a request of guaranteed ad delivery for the keywords ‘MSc Web Science’, ‘MSc Big Data Analytics’ and ‘Data Mining’ for the future 3 month term [0, T], where T = 0.25. fixed CPCs ‘MSc Web Science’ £ 1.80 ‘MSc Big Data Analytics’ £ 6.25 ‘Data Mining’ £ 5 keywords list £ 8.67 Timeline online advertiser search engine Multi-Keyword Multi-Click Advertisement Option Contract for Sponsored Search, B Chen et al., 2013 150
  • 151.
    Exercising the option Pays£ 1.80 to the search engine for each click until the requested 100 clicks are fully clicked by Internet users. Exercises 100 clicks of ‘MSc Web Science’ via option. t=T t = t1c Reserves an ad slot of the keyword ‘MSc Web Science’ for the advertiser for 100 clicks until all the 100 clicks are fully clicked by Internet users.. t = t1 t=0 Timeline online advertiser search engine Multi-Keyword Multi-Click Advertisement Option Contract for Sponsored Search, B Chen et al., 2013 151
  • 152.
    Not exercising theoption Pays the GSP-based CPC for each click if winning the bid. If the advertiser thinks the fixed CPC £ 8.67 of the keyword ‘Data Mining’ is expensive, he/she can attend keyword auctions to bid for the keyword as other bidders, say £ 8. t=T Selects the winning bidder for the keyword ‘Data Mining’ according to the GSP-based auction model. t =… t=0 Timeline online advertiser search engine Multi-Keyword Multi-Click Advertisement Option Contract for Sponsored Search, B Chen et al., 2013 152
  • 153.
    Ad options pricing •Building blocks – No-arbitrage [F Black and M Scholes1973; H Varian1994] – Stochastic underlying keyword CPC [P Samuelson1965] – Terminal value formulation • Formula – n=1, Black-Scholes-Merton European call – n=2, Peter Zhang dual strike European call – n>=3, Monte Carlo method Multi-Keyword Multi-Click Advertisement Option Contract for Sponsored Search, B Chen et al., 2013 153
  • 154.
    Ad options: references • Optionpricing: a simplified approach, J Cox et al., 1979 • Online ad slotting with cancellations, F Constantin, 2008 • A truthful mechanism for offline ad slot scheduling, J Feldman et al., 2008 • Selling ad campaigns: online algorithms with cancellations, M Babaioff et al., 2009 • Options, futures and other derivative securities (7th edition), J Hull, 2009 • Online advertisement service pricing and an option contract, Y Moon and CY Kwon, 2010 • Selling futures online advertising slots via option contracts, J Wang and B Chen, 2012 • Multi-keyword multi-click advertisement option contract for sponsored search, B Chen et al., 2013 154
  • 155.
    Additional references • Internet advertisingand the generalized second price auction: selling billions of dollars worth of keywords, B Edelman, 2005 • Price cycles in online advertising auctions, X Zhang and J Feng, 2005 • Budget optimization in search-based advertising auctions, J Feldman et al., 2007 • The economics of the online advertising industry, DS Evans, 2008 • Expressive banner ad auctions and model-based online optimization for clearing, C Boutilier et al., 2008 • Computational advertising, AZ Broder, 2008 • Algorithmic methods for sponsored search advertising, J Feldman and S Muthukrishnan, 2008 • Internet ad auctions: Insights and directions, S Muthukrishnan, 2008 • The online advertising industry: economics, evolution, and privacy, , DS Evans, 2009 • Ad exchanges: Research issues, S Muthukrishnan, 2009 • Adaptive bidding for display advertising, A Ghosh et al., 2009 • The arrival of real-time bidding, Google, 2011 • Algorithms and strategies for web advertising, P Papadimitriou, 2011 • OpenRTB API specification, IAB, 2012 155
  • 156.
    Additional references • Targeted, nottracked: client-side profiles and privacy-friendly behavioral advertising, M Bilenko and M Richardson, 2012 • Computational advertising in social networks, A Bhasin, 2012 • Size, labels, and privacy in targeted display advertising, C Perlich, 2012 • Estimating conversion rate in display advertising from past erformance data, K Lee et al,. 2012 • Handling forecast errors while bidding for display advertising, KJ Lang et al., 2012 • Marketing campaign evaluation in targeted display advertising, J Barajas et al., 2012 • Ad exchange-proposal for a new trading agent competition game, M Schain and Y Mansour, 2012 • Auctions for online display advertising exchanges: approximations and design, S Balseiro et al., 2012 • Real-time bidding for online advertising: measurement and analysis, S Yuan et al., 2013 • Impression fraud in on-line advertising via pay-per-view networks, K Springborn and P Barford, 2013 • An overview of computational challenges in online advertising, RE Chatwin, 2013 • Competition and yield optimization in ad exchanges, SR Balseiro, 2013 • Internet advertising revenue report, IAB and PwC 156